Jenis-jenis Arsitektur Convolutional Neural Network (CNN) untuk Image Recognition dan Computer Vision
Convolutional Neural Network (CNN) telah menjadi pilar utama dalam revolusi pengenalan gambar (image recognition) dan penglihatan komputer (computer vision). Arsitektur CNN telah menghasilkan perkembangan luar biasa dalam berbagai tugas seperti klasifikasi gambar, deteksi objek, segmentasi gambar, dan banyak lagi. Artikel ini akan membahas beberapa jenis arsitektur CNN yang telah mendominasi dalam beberapa tahun terakhir.

1. LeNet-5
LeNet-5 adalah salah satu arsitektur CNN paling awal dan menjadi tonggak dalam pengembangan CNN. Diperkenalkan oleh Yann LeCun et al. pada tahun 1998, LeNet-5 awalnya digunakan untuk mengenali angka tulisan tangan dalam kode pos dan berhasil menunjukkan kehandalannya. LeNet-5 terdiri dari beberapa lapisan konvolusi dan penggabungan, diikuti oleh beberapa lapisan fully connected. Meskipun arsitektur ini sederhana dibandingkan dengan CNN modern, LeNet-5 telah membuktikan pentingnya pendekatan konvolusi dalam tugas-tugas pengenalan gambar.

2. AlexNet
AlexNet dianggap sebagai titik balik dalam perkembangan arsitektur CNN modern. Diperkenalkan oleh Alex Krizhevsky et al. pada tahun 2012, AlexNet menjadi pemenang kompetisi ImageNet Large Scale Visual Recognition Challenge (ILSVRC) dengan hasil yang mengesankan. AlexNet menggunakan konsep lapisan konvolusi dalam yang lebih dalam daripada LeNet-5, serta menggunakan teknik seperti fungsi aktivasi ReLU (Rectified Linear Unit) dan teknik dropout untuk mengurangi overfitting. Arsitektur ini mengilhami perkembangan banyak arsitektur CNN yang lebih kompleks di masa depan.

3. VGG (Visual Geometry Group)
VGG adalah arsitektur CNN yang diperkenalkan oleh Karen Simonyan dan Andrew Zisserman pada tahun 2014. Arsitektur ini dikenal dengan kedalaman yang luar biasa, di mana model VGG-16 memiliki 16 lapisan konvolusi dan model VGG-19 memiliki 19 lapisan konvolusi. VGG menekankan pentingnya kedalaman dalam ekstraksi fitur dan memberikan hasil yang sangat baik dalam berbagai tugas pengenalan gambar. Namun, kompleksitas tinggi dari model VGG juga menyebabkan konsumsi sumber daya komputasi yang besar.

4. GoogLeNet (Inception)
GoogLeNet, juga dikenal sebagai Inception v1, adalah arsitektur CNN yang dikembangkan oleh Google pada tahun 2014. Arsitektur ini terkenal karena penggunaan blok Inception yang kompleks, di mana lapisan konvolusi dengan berbagai ukuran kernel digabungkan secara paralel untuk mengekstraksi fitur-fitur dalam skala dan kompleksitas yang berbeda. Pendekatan ini memungkinkan GoogLeNet untuk menjadi lebih efisien dalam hal jumlah parameter dan sumber daya komputasi.

5. ResNet (Residual Neural Network)
ResNet adalah arsitektur CNN yang diperkenalkan oleh Kaiming He et al. pada tahun 2015. Salah satu masalah dalam melatih jaringan yang sangat dalam adalah gradien yang menghilang atau meledak saat melalui lapisan-lapisan yang dalam. ResNet mengatasi masalah ini dengan menggunakan blok-blok identitas yang memungkinkan gradien melompat atau shortcut. Dengan menggunakan pendekatan ini, ResNet dapat melatih jaringan yang lebih dalam dengan lebih efisien dan secara signifikan meningkatkan kinerja dalam berbagai tugas pengenalan gambar.

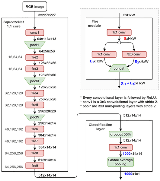
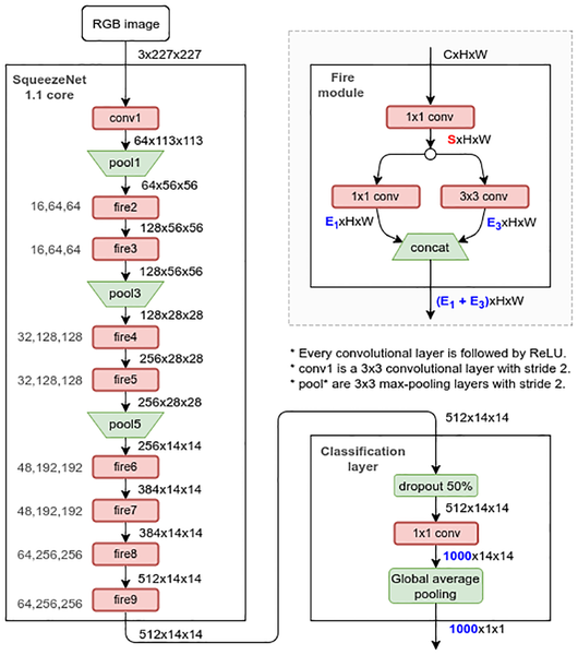
6. SqueezeNet
SqueezeNet adalah arsitektur CNN yang dirancang untuk mencapai kinerja setara dengan arsitektur yang lebih besar seperti AlexNet atau VGG, tetapi dengan menggunakan lebih sedikit parameter. SqueezeNet menggunakan blok “Fire” yang terdiri dari kombinasi lapisan 1×1 convolution (disebut squeeze layer) dan lapisan 1×1 dan 3×3 convolution (disebut expand layer) untuk mengurangi jumlah parameter tanpa mengorbankan performa.

7. MobileNet
MobileNet adalah arsitektur CNN yang dikembangkan khusus untuk perangkat seluler dengan sumber daya terbatas. Arsitektur ini menggunakan lapisan konvolusi yang ringan dengan struktur yang dioptimalkan untuk kecepatan dan efisiensi. MobileNet telah menjadi populer dalam berbagai aplikasi mobile dan vision edge computing.

Jenis-jenis arsitektur Convolutional Neural Network di atas adalah beberapa dari banyaknya arsitektur yang ada dalam dunia pengenalan gambar dan penglihatan komputer. Setiap arsitektur memiliki keunikan dan keunggulan masing-masing dalam menangani berbagai tugas dan tantangan. Perkembangan arsitektur CNN terus berlanjut, dan inovasi dalam desain dan struktur model akan terus memainkan peran kunci dalam perkembangan teknologi pengenalan gambar di masa depan.
Berikut ini merupakan beberapa contoh penerapan Jaringan Syaraf Tiruan dan Convolutional Neural Network:
- 1. Klasifikasi Jenis Buah Mangga Menggunakan Convolutional Neural Network (CNN)
Pada pemrograman ini, jenis buah mangga yang diklasifikasikan adalah mangga apel, mangga arumanis, mangga madu, dan mangga manalagi. Layer-layer yang digunakan dalam membangun arsitektur CNN antara lain imageInputLayer, convolution2dLayer, batchNormalizationLayer, reluLayer, maxPooling2dLayer, fullyConnectedLayer, softmaxLayer, dan classificationLayer.
- 2. Klasifikasi Hewan Kucing Dan Anjing Menggunakan Convolutional Neural Network (CNN) ResNet
Pada pemrograman ini, CNN digunakan untuk mengklasifikasikan hewan kucing dan anjing. Arsitektur yang digunakan untuk membangun CNN adalah ResNet-18.
- 3. Semantic Segmentation Using Convolutional Neural Network (CNN) ResNet
Pada pemrograman ini, CNN digunakan untuk melakukan deteksi hewan kucing. Arsitektur yang digunakan untuk membangun CNN adalah ResNet-18.
- 4. Klasifikasi Jenis Jambu Biji Menggunakan Convolutional Neural Network (CNN) Alexnet
Pada pemrograman ini, CNN digunakan untuk mengklasifikasikan jenis jambu biji. Arsitektur yang digunakan untuk membangun CNN adalah Alexnet.
- 5. Klasifikasi Jenis Penyakit Pada Daun Kopi Menggunakan Convolutional Neural Network (CNN) Densenet
Pada pemrograman ini, CNN digunakan untuk mengklasifikasikan jenis penyakit pada daun kopi. Arsitektur yang digunakan untuk membangun CNN adalah Densenet-201.
- 6. Identifikasi Tingkat Kematangan Buah Naga Menggunakan Jaringan Syaraf Tiruan (JST) Backpropagation
Pada pemrograman ini, segmentasi citra dilakukan dengan menggunakan metode thresholding. Ekstraksi ciri menggunakan ciri warna HSV (Hue, Saturation, Value) dan ciri warna YCbCr (Luminance, Chrominance-Blue, Chrominance-Red). Sedangkan klasifikasi menggunakan metode Jaringan Syaraf Tiruan Backpropagation.
Posted on July 23, 2023, in Deep Learning and tagged arsitektur CNN, arsitektur deep learning, artikel deep learning, computer vision, convolutional neural network, Deep Learning, image recognition. Bookmark the permalink. Leave a comment.



























































Leave a comment
Comments 0